Flink 提交任务的两种方式(非 flink on yarn)
@TOC
程序打包
- 先在pom里加上插件
1 | <build> |
- 按照下面的步骤把程序打包即可

- 到上面的路径下找到自己的包即可

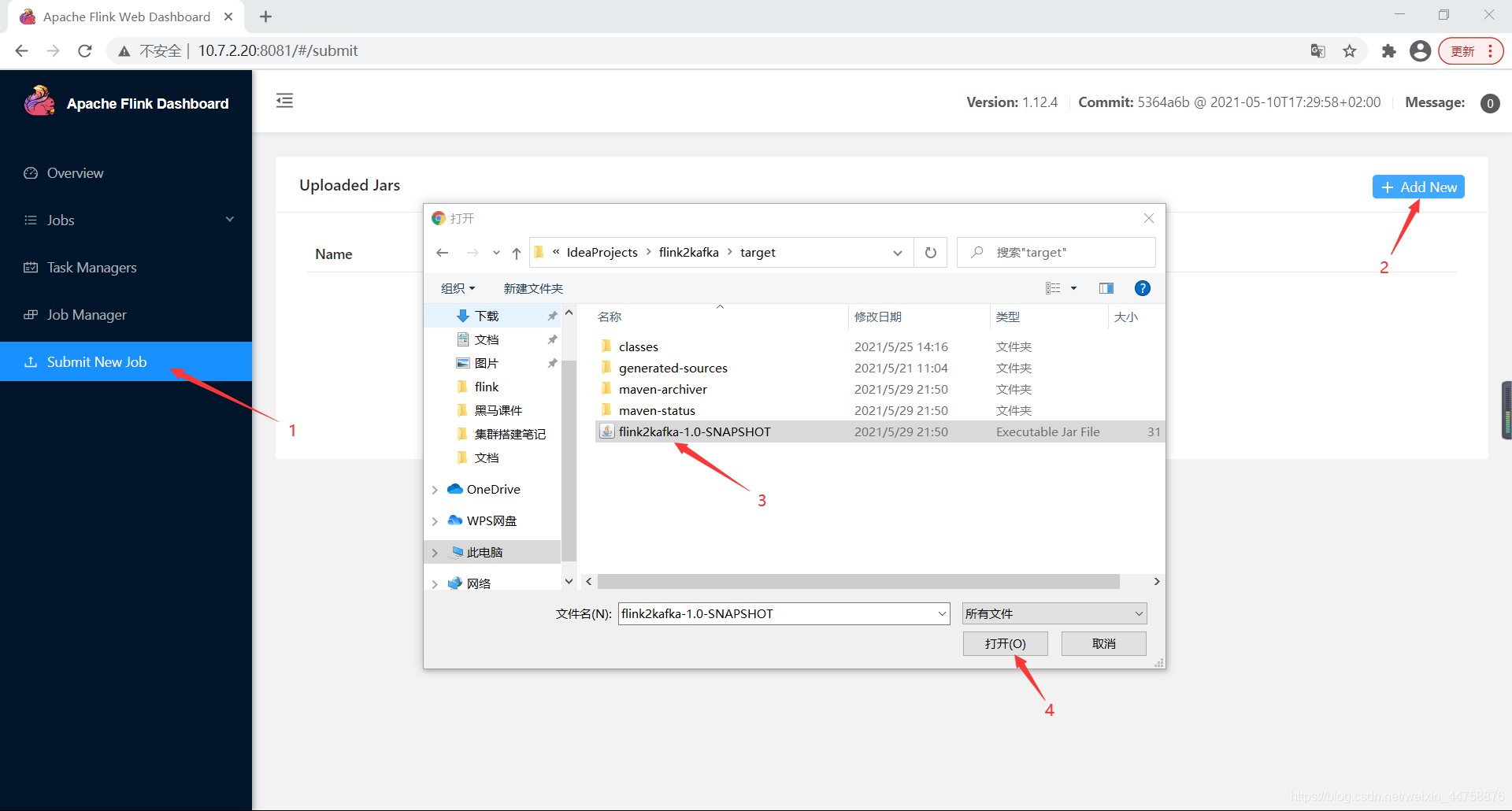
web页面提交
- 到自己的flink web页面,按照下面的步骤依次点击上传自己的程序包

- 再按照下面的步骤提交jar包

- 提交成功之后就会出现下面的页面

命令行提交
命令:
1 | bin/flink run -m master:8081 -p 4 -c [全类名] [jar包所在路径] --[属性名] 属性值 |
命令参数说明:
- -m
- 指定主机名后面的端口为JobManager的 rest 通信端口,而不是 RPC 的端口,RPC通信端口是6123(在提交任务时,是通过 REST 端口号(HTTP端口号),将任务上传到JobManager)
- -p
- 指定并行度(即使用几个Task Slots)
- -c
- 指定main方法的全类名
- -s
- 指定savePoint 的路径(用于任务重启时接上次操作继续进行,恢复数据使用)
- –hostname XXX --port XXX
- 传入main方法的参数(以 – 属性名 属性值 的方式)
提交成功之后,web页面会有正在运行的任务:

喜欢的小伙伴给个关注吧~~~
此文章版权归 程序园 所有,如有转载,请注明来自原作者。
评论
ValineDisqus




